D
darkroast175696
Massachusetts, USA
5.2K followers99 models66.5K downloads
Top safe models by darkroast175696 on CivitAI
Explicit content is hidden · show all
Showing 1-11 of 11 results

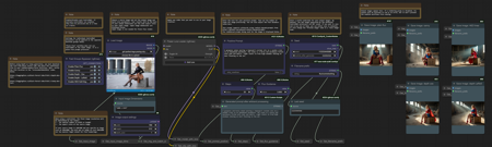
Workflows·Flux.1 D
Flux easy multi controlnet selector workflow for ComfyUI v3.0
by darkroast175696756

Workflows·Wan Video 14B t2v
Wan Vace Image-to-Video v1.0
by darkroast175696662

Workflows·LTXV 2.3
Text-to-Speech with Voice Clone in LTX 2.3 v1.1
by darkroast175696624

Wildcards·Flux.1 D
Flux Prompt Styles v1.0
by darkroast175696563

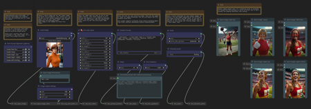
Workflows·Wan Video 2.2 T2V-A14B
Wan 2.2 4-stage workflow for ComfyUI v1.0
by darkroast175696543

Workflows·LTXV 2.3
Text-to-Speech with Voice Clone in LTX 2.3 v1.0
by darkroast175696454

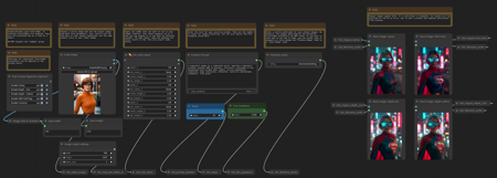
Workflows·Wan Video 2.2 T2V-A14B
Wan 2.2 Daily Driver Workflow v1.0
by darkroast175696444

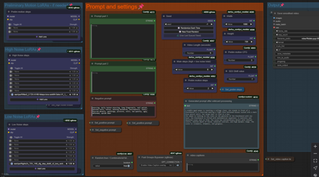
Workflows·Flux.1 D
Flux Daily Driver v1.1
by darkroast175696354

Workflows·Flux.1 D
Flux Daily Driver v1.0
by darkroast175696265

Workflows·Flux.1 D
Flux easy multi controlnet selector workflow for ComfyUI v2.0
by darkroast175696227

Workflows·Flux.1 D
Flux easy multi controlnet selector workflow for ComfyUI v1.0
by darkroast175696154