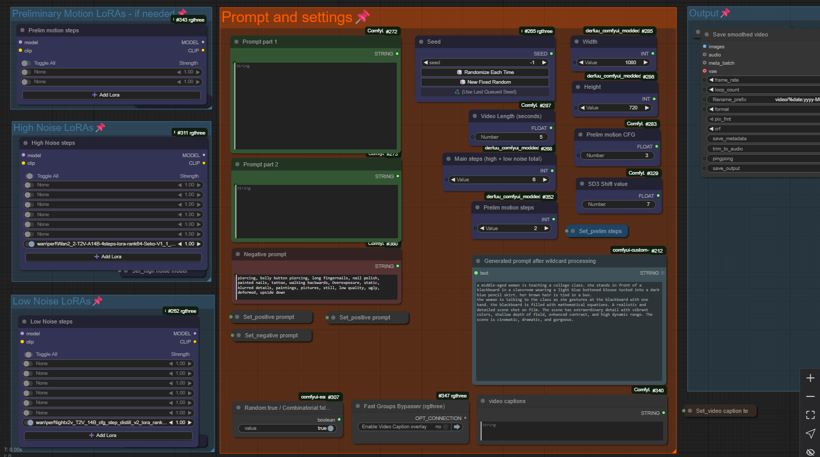
Wan 2.2 Workflow for ComfyUI in 4 stages
This workflow started as my regular 2-part workflow for making Wan 2.2 videos. It was cluttered and messy, but it got the job done. Then I found the setup for a 3-part Wan workflow in someone else's video file and I decided to try it for myself. The results were far superior to my original workflow, but there were sometimes small artifacts and blurry motion in the fine details of the videos when using the latest lightning LoRAs along with other LoRAs in the scene. This 4-part workflow is the same as the 3-part workflow I was so happy with, but with one added Low Noise step at the end to polish off the details.
The initial High Noise preliminary steps and the final Low Noise step are intended to run without any LoRAs at all, even if the main part of your workflow includes several LoRAs to customize the look of your clip. See the notes above the LoRA loaders for more details.
Unfortunately, applying the LoRAs correctly for different situations can sometimes be complicated so this is a more advanced workflow. I didn't make any real effort to simplify away the detailed settings since those details are what make this workflow powerful in the first place.
I'm in the process of writing an article on how I use LoRAs with Wan 2.2 to get results I'm happy with. In the meantime, just set your resolution low enough to churn out videos more quickly and experiment!
This workflow includes:
Wan 2.2 Rendering in four pipelines: High Noise, High Noise, Low Noise, Low Noise
Designed to work best with Lightning LoRAs for low step counts
Frame interpolation for smoothing (defaults to double the frames at 32fps)
Option to add caption text to videos
All the processing nodes are out in the open so you can edit the workflow if you want
I've been using this workflow, or the earlier 3-part version without the final polishing step, for quite a while now and it's worked well for me. The layout/design of the main working area may not be to your taste, but if so maybe there are still some tricks in here that will be useful to you. Good luck and happy rendering!
Description
FAQ
Comments (2)
Thanks for sharing your WF. I am still using my mutated 3 stage Wan WF. Never thot about adding another Low at the end w/o the lightening lora. Interesting.
It isn't always needed, so I'm already thinking about a version 1.1 where the final step is optional, but that's a little tricky to pull off since it changes the step count for the whole flow. I'd basically have to make two separate render pipes and toggle between them. Anyway, in the cases where the 3-part video output has weird blurring/phasing of details like hair or eyes during motion, adding that extra step makes a huge difference.

