This tool will help you merge keyframes with prompt content and there are some feature include,
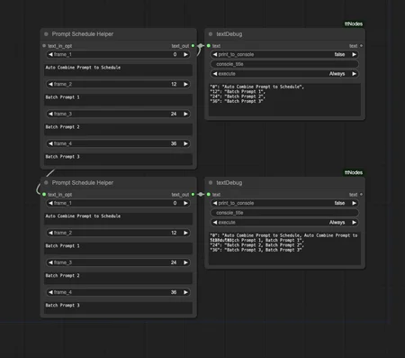
The order of keyframes will be sorted automatically, so you don't have to worry about it.
Prompts with the same keyframes are automatically merged.
Prompt that contain line breaks will be replaced with , separators.
Just put the file into your custom_nodes folder.

Description
Details
Downloads
329
Platform
CivitAI
Platform Status
Available
Created
1/2/2024
Updated
1/10/2026
Deleted
-
Files
promptScheduleHelper_v10.zip
Mirrors
CivitAI (1 mirrors)