CivArchive
Model Type
Base Model
Add Mirror
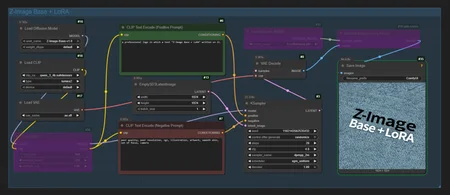
Z-Image Base + LoRA Simple Workflow - v1.0
v1.0
Z-Image Base + LoRA With Upscaler Simple Workflow
Description
FAQ
What is Z-Image Base + LoRA Simple Workflow?
What files are available and where can I download them?
Workflows
ZImageBase
by
Mr_MAQ
Download (Beta)
View on CivitAI
z image base
tool
z image turbo
workflow
Details
Downloads
1,005
Platform
CivitAI
Platform Status
Available
Created
1/29/2026
Updated
5/4/2026
Deleted
-
Files
zImageBaseLoraSimple_v10.zip
Size:
2.03 KB
SHA256:
508880dc6f90ebb97538c846f6ae7e902d840705d368b9304dd114332651928e
Mirrors
CivitAI (1 mirrors)
zImageBaseLoraSimple_v10.zip
zImageBaseLoraSimple_v10.zip
Size:
2.73 KB
SHA256:
888863a00b96fe84ac33a1575c3c8d74d6e60283f1f6f53c8efe24043f9c0c98
Mirrors
Huggingface (1 mirrors)
zImageBaseLoraSimple_v10.zip
CivitAI (1 mirrors)
zImageBaseLoraSimple_v10.zip