CivArchive
Model Type
Base Model
Add Mirror
ZimageTurbo Easy to Go Workflow - v1.0
v1.0
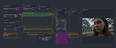
idk, its super easy workflow that i use
Description
FAQ
What is ZimageTurbo Easy to Go Workflow?
What files are available and where can I download them?
Workflows
ZImageTurbo
by
oleshevakatya
Download (Beta)
View on CivitAI
workflow
style
zimageturbo
Details
Downloads
1,199
Platform
CivitAI
Platform Status
Available
Created
12/7/2025
Updated
5/4/2026
Deleted
-
Files
zimageturboEasyToGo_v10.zip
Size:
3.61 KB
SHA256:
9acc29dcc694cb669d5ce8ed879657b6c560f11b6ecb627bd0285810803e6e3b
Mirrors
CivitAI (1 mirrors)
zimageturboEasyToGo_v10.zip