CivArchive
    Krita Full ControlWorkflow v1 - Krita Full Control v2
    Preview 103033616
    Preview 103033374

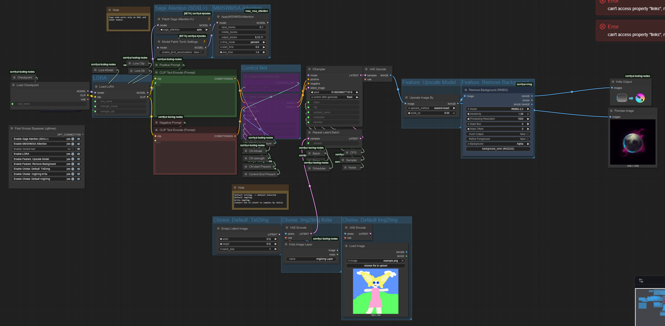
    it allows User to control everthing in Krita with some Alt-tab to comfyUI to bypass or such.

    Description

    Workflows
    SD 1.5

    Details

    Downloads
    99
    Platform
    CivitAI
    Platform Status
    Available
    Created
    9/29/2025
    Updated
    1/11/2026
    Deleted
    -

    Files

    kritaFull_kritaFullControlV2.zip

    Mirrors

    kritaFull_kritaFullControlV2.zip

    Mirrors