CivArchive
    [AIDXL] ComfyUI Workflows - v0.1
    Preview 1911520

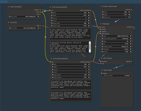
    This is the example ComfyUI workflow for Anime Illust Diffusion XL model which you can see at / 这是 Anime Illust Diffusion XL 模型的 ComfyUI 工作流程示例。模型页面为:

    [AIDXLv0.1] Anime Illust Diffusion XL / 动漫插画设计XL - v0.1 | Stable Diffusion Checkpoint | Civitai

    Description

    For AIDXLv0.1.

    用于 AIDXLv0.1。

    FAQ

    Other
    SDXL 1.0

    Looks like we don't have an active mirror for this file right now.

    CivArchive is a community-maintained index — we catalog mirrors that volunteers upload to HuggingFace, torrents, and other public hosts. Looks like no one has uploaded a copy of this file yet.

    Some files do get recovered over time through contributions. If you're looking for this one, feel free to ask in Discord, or help preserve it if you have a copy.

    Details

    Downloads
    1,036
    Platform
    CivitAI
    Platform Status
    Deleted
    Created
    4/24/2025
    Updated
    5/1/2026
    Deleted
    4/24/2025

    Files

    AIDXLComfyui_v01.zip

    Mirrors

    CivitAI (1 mirrors)

    Available On (1 platform)

    Same model published on other platforms. May have additional downloads or version variants.